
Mô tả chi tiết các bước thực hiện
| Bước | Bước thực hiện | Menu chức năng | Mô tả | Người thực hiện | 
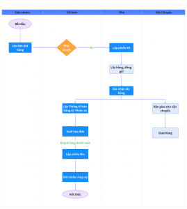
| 1 | Tạo đơn hàng | Đơn đặt hàng | 1. Saleadmin tạo đơn hàng hoặc Nhập khẩu thông tin đơn hàng Thông tin đơn hàng gồm: – Thông tin Khách hàng:Tên KH, Số điện thoại, mã số thuế, địa chỉ, các điều khoản thanh toán… – Bảng giá của Khách hàng, – Nhập địa chỉ giao hàng, Ghi chú giao hàng – Số lượng các mặt hàng bán – Đơn giá, – Cập nhật hàng khuyến mại, chiết khấu theo các chương trình khuyến mại – Chỉ định kho xuất hàng từ đơn 2. Gửi đề nghị duyệt | Saleadmin | 
| 2 | Duyệt đơn | Đơn đặt hàng | 1. Kế toán tiến hành phê duyệt đơn hàng – Duyệt đơn: Đơn hàng đúng thông tin, đơn hàng trong hạn mức công nợ – Chặn duyệt đơn nếu KH vượt quá hạn mức công nợ, hoặc quá hạn thanh toán. | Kế toán duyệt | 
| 3 | Lập phiếu xuất kho | Xuất kho | 1. Thủ kho nhận thông báo có đơn hàng cần xuất 2. Tiến hành tạo phiếu xuất kho từ đơn đặt hàng Đáp ứng kế thừa các thông tin: – Khách hàng, địa chỉ giao hàng – Mặt hàng, Số lượng yêu cầu, – Kho xuất (nếu chỉ định từ kho) – TH quản lý hàng hóa theo Lô date và vị trí: Hệ thống recomment theo nguyên tắc fifo, fefo 3. Thực hiện In phiếu chuyển nhân viên kho đi nhặt hàng, dán tem định danh theo KH – Đơn đặt hàng – Phiếu xuất kho – In tem tem định danh Khách hàng | Thủ kho | 
| 4 | Lấy hàng + Đóng gói | – Căn cứ vào phiếu xuất kho nhân viên kho sẽ tiến hành đến các vị trí chỉ định để tiến hành lấy hàng và mang hàng ra khu vực đóng hàng – Thực hiện đóng hàng theo yêu cầu – Thực hiện dán tem định danh Khách hàng (nếu có) | Nhân viên kho | |
| 5 | Xác nhận lấy hàng | Xuất kho | Nhập số lượng hoặc Quét mã qr code/mã vạch sản phẩm để xác nhận số lượng thực xuất, đảm bảo xuất hàng đúng theo số lượng yêu cầu. Nguyên tắc hệ thống: – Chặn Cảnh báo khi nhập số lượng xuất > số lượng yêu cầu – Khi ghi sổ phiếu hệ thống cảnh báo còn mặt hàng có số lượng thực nhập bằng =0 – Chặn khi chưa nhập các trường Lô , HSd với mặt hàng có quản lý Lô, date, Vị trí – Chặn xuất vượt quá số lượng tồn | Nhân viên kho | 
| 6 | Lập chứng từ bán hàng ghi nhận doanh thu | Chứng từ bán hàng | 1. Kế toán tiến hành lập chứng từ bán hàng từ phiếu xuất kho – Kế thừa thông tin Khách hàng, số lượng – Kế thừa các thông tin về đơn giá, thành tiền, chiết khấu, tiền thuế 2. Tích kèm tạo hóa đơn 3. In hóa đơn bán hàng gửi cho KH | Kế toán | 
| 7 | Giao hàng | Bảng kê giao hàng | Thực hiện bảng kê bàn giao cho Vận chuyển đi giao hàng | Nhân viên giao hàng | 
| 8 | Xuất hóa đơn điện tử | Hóa đơn | Đẩy các hóa đơn từ hệ thống sang các phần mềm hóa đơn điện tử để tiến hành phát hành hóa đơn. | Kế toán | 
| 9 | Khách hàng thanh toán | Thu tiền Ngân hàng/ Quỹ | Kế toán tiến thành lập Phiếu thu tiền mặt/ ngân hàng -> Gạch nợ/ đối trừ chứng từ – Tạo phiếu thu hàng loạt cho nhiều khách hàng. | Kế toán | 
| 10 | Đối chiếu công nợ | Đối trừ chứng từ | Kế toán tiến hành đối chiếu công nợ/ Gạch nợ cho KH | Kế toán | 
| 11 | Check các báo cáo bán hàng | Báo cáo | – Báo cáo bán hàng theo từng Khách hàng, nhân viên, mặt hàng – Sổ chi tiết bán hàng – Báo cáo công nợ phải thu, chi tiết công nợ phải thu – Báo cáo tồn kho, sổ chi tiết tồn kho – Báo cáo theo dõi hàng chi tiết đơn hàng/ tình hình thực hiên đơn đặt hàng – Dashboard bán hàng – Báo cáo doanh số tạm tính | Kế toán |